MyBatis之架构原理-9
9-Mybatis架构原理
9.1架构设计

我们把Mybatis的功能架构分为三层:
API接⼝层:提供给外部使⽤的接⼝ API,开发⼈员通过这些本地API来操纵数据库。接⼝层⼀接收到调⽤请求就会调⽤数据处理层来完成具体的数据处理。
MyBatis和数据库的交互有两种⽅式:
- 使⽤传统的MyBati s提供的API ;
- 使⽤Mapper代理的⽅式
数据处理层:负责具体的SQL查找、SQL解析、SQL执⾏和执⾏结果映射处理等。它主要的⽬的是根据调⽤的请求完成⼀次数据库操作。基础⽀撑层:负责最基础的功能⽀撑,包括连接管理、事务管理、配置加载和缓存处理,这些都是共⽤的东⻄,将他们抽取出来作为最基础的组件。为上层的数据处理层提供最基础的⽀撑。

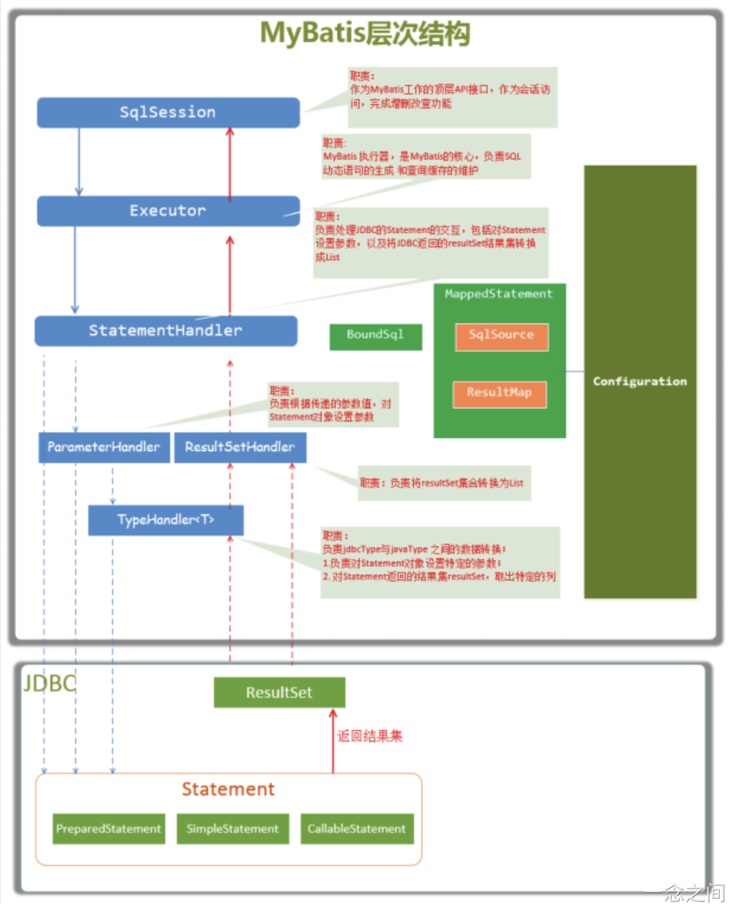
9.2 主要构件及其相互关系


9.3 总体流程
9.3.1 加载配置并初始化
触发条件:加载配置⽂件
配置来源于两个地⽅,⼀个是配置⽂件(主配置⽂件conf.xml,mapper⽂件*.xml),—个是java代码中的注解,将主配置⽂件内容解析封装到Configuration,将sql的配置信息加载成为⼀个mappedstatement对象,存储在内存之中。
9.3.2 接收调⽤请求
触发条件:调⽤Mybatis提供的API
传⼊参数:为SQL的ID和传⼊参数对象
处理过程:将请求传递给下层的请求处理层进⾏处理。
9.3.3 处理操作请求
触发条件:API接⼝层传递请求过来
传⼊参数:为SQL的ID和传⼊参数对象
处理过程:
- 根据SQL的ID查找对应的MappedStatement对象。
- 根据传⼊参数对象解析MappedStatement对象,得到最终要执⾏的SQL和执⾏传⼊参数。
- 获取数据库连接,根据得到的最终SQL语句和执⾏传⼊参数到数据库执⾏,并得到执⾏结果。
- 根据MappedStatement对象中的结果映射配置对得到的执⾏结果进⾏转换处理,并得到最终的处理结果。
- 释放连接资源。
9.3.4 返回处理结果
将最终的处理结果返回。
本博客所有文章除特别声明外,均采用 CC BY-NC-SA 4.0 许可协议。转载请注明来自 Lemon-CS!
评论










